Згідно Постанови КМУ від 19 листопада 2025 року № 1512 «Деякі особливості визначення вартості будівництва в умовах воєнного стану» в ПК «АС-4 Будкомлекс» внесенj наступні зміни.
1. Розмір кошторисної заробітної плати, запропонований за замовчуванням, складає 20329,09 грн для звичайних умов будівництва за розрядом складності робіт 3,8. Цей показник відповідає найнижчим мінімальним гарантіям заробітної плати працівників, передбачених Галузевою угодою між Міністерством розвитку громад та територій та Профспілкою працівників будівництва і промисловості будівельних матеріалів України.
Розрахунок:
3028 × 4,01 × 1,28 × 1,308 = 20329,09 грн, де
3028 — розмір прожиткового мінімуму, встановлений для працездатних осіб станом на 1 січня 2025 року (Закон України «Про Державний бюджет України на 2025 рік», ст.7);
4,01 — коефіцієнт переходу від прожиткового мінімуму до гарантованого розміру тарифної ставки (окладу) працівника, який виконує просту некваліфіковану роботу (Галузева угода, п.2.9);
1,28 — коефіцієнт співвідношення місячної тарифної ставки робітників 1-го розряду до її мінімального розміру (Галузева угода, Додаток 1);
1,308 — міжрозрядний коефіцієнт для робіт 3,8-го розряду (КНУ «Настанова з визначення вартості будівництва, Додаток 15).
При розрахунку цього рівня не враховані доплати та надбавки, передбачені Галузевою угодою в додатку 3, оскільки їх застосування залежить від конкретних умов виконання робіт на певному об’єкті. Для того, щоб зробити розрахунок, натисніть кнопку «Розрахунок заробітної плати згідно галузевої угоди на 2025-2027 роки»:

2. В проєктах (будовах) на будівельні роботи за замовчуванням передбачено спосіб розрахунку прибутку, адміністративних та загальновиробничих витрат відсотковим показником від прямих витрат:
– 3% для адміністративних витрат;
– 10% для загальновиробничих витрат.
– 15% для прибутку.
Для того, щоб задати відсоткові показники, натисніть кнопку «Настройки даних»:



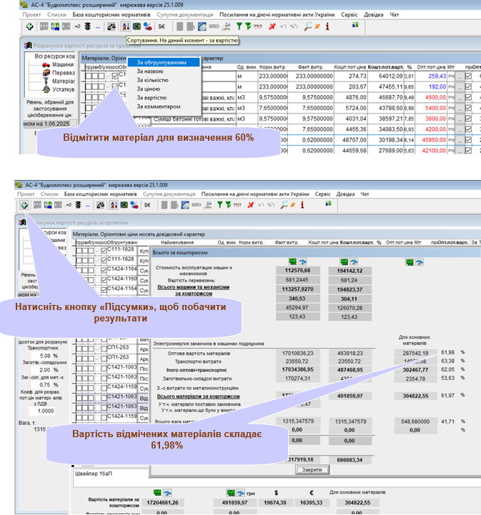
3. Для аналізу цін на матеріальні ресурси, сумарна вартість яких становить 60 відсотків загальної вартості всіх матеріальних ресурсів, скористуйтеся режимом «Розрахунок поточних цін». Натисніть кнопку «Сортування», та оберіть режим «За вартістю».
Матеріальні ресурси, які Ви плануєте обрати для визначення 60% від загальної вартості, відмічайте «галочкою» в графі “Основний ресурс”:
